Supporting Doctoral Researchers Through Service Design
This project focuses on strategic directions to create value for researchers at different levels at Halmstad University

Researchers and doctoral students at the university are experiencing a fragmented and unclear support service. The information and guidance they needed to succeed in their roles are difficult to find, scattered across multiple channels, and lack structure. This creates uncertainty during research and makes it challenging for new researchers to become confident and independent in their work.
Our team applied a service design approach to deliver strategic directions that ultimately would increase both clarity and overall exerience as a researcher at Halmstad University.
Project
Duration: 5 weeks
Role: Project manager, Service Designer
Problem area: Support services
The Problem
Doctoral students often face uncertainty, isolation and unclear expectations throughout their research journey.
Support structures exist, but are difficult to navigate or not aligned with real user needs.
Communication gaps between students, mentors and institutions lead to frustration and inefficiency.
The tools and processes available today are fragmented and lack coherence from a user perspective.
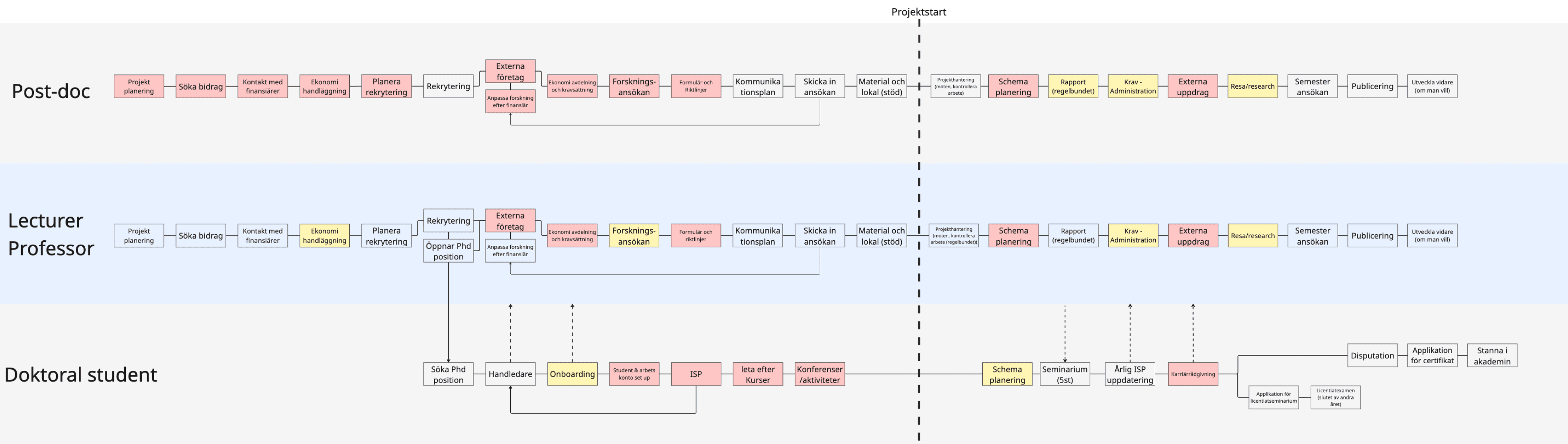
Current State — A Fragmented Support Service
At the time of the project, the support service for doctoral students and postdoctoral researchers was fragmented and difficult to navigate. Information and resources were spread across multiple systems, documents and informal channels, making it hard to understand where to start or who to contact.
To understand how the experience is hands on, we conducted a workshop and interviews with Post-doc’s, Lecturers, professors, doctoral students and administrators. which made us able to create a user journey showing the current experience.
Painpoints
Unclear onboarding: New researchers lacked a structured entry point into their role.
Information overload or absence: Too much information at once — or none when needed.
Reliance on supervisors: Basic questions were redirected to supervisors, increasing workload.
Emotional strain: Feelings of insecurity and isolation were common, especially early on.
Inconsistent experience: Support varied depending on who you asked or where you looked.
From the User Journey and Current state map, it became clear where researchers encountered friction and uncertainty. This created a service gap. While support technically existed, it failed to deliver a consistent and reliable experience throughout the employment journey which resulted in a service that felt unreliable, fragmented and difficult to trust.
From a service design perspective, the problem was not the absence of support, but the absence of:
consistency across different roles and academic subject,
knowing what support is available,
knowing how the support is actually used.

User Journey showing emotions throughout different touchpoints

Current state map showing bad experiences with support for Post-doc, lecturers and professors and Doctoral students
Service Design Deliverable
The final deliverable is a service design strategy designed to support doctoral students and postdoctoral researchers throughout their employment journey. Rather than introducing new tools or systems, the strategy reorganises existing support into a coherent, reliable and human centered service experience.
This service design strategy aims to distribute relevant information across key stages of the researchers journey, ensuring that information is provided at the right time instead of all at once in the beginning.
Impact & Value
By combining clear structure, mentorship and a shared an improved internal platform, the strategy enables researchers to become more independent while reducing reliance on supervisors and administrative staff.
Through this approach, the service design strengthens organisational consistency by delivering support as a coherent, human centered service experience. Which ultimately leads to:
Increased independence by gaining the confidence and knowledge needed to navigate their roles without constant supervision.
Reduced administrative burden: Supervisors and management spend less time answering basic questions.
More consistent support: The service delivers a reliable experience regardless of department or individual contacts.
Improved wellbeing: Clear expectations and accessible support reduce stress and uncertainty, particularly during early stages.

Future state user journey map showing how the strategy improves different touchpoints

Future state map showing improvements in crucial moments in the career as a Post-doc, lecturers and professors and Doctoral students


